核心功能

主要功能特性

Gazebo仿真器集成展示
关于项目

FutureDrive:工作流式开发平台

FutureDrive专注于打造一体化的自动驾驶开发平台。平台覆盖环境搭建、开发调试、仿真测试到部署上线的各个环节,兼容Gazebo、CARLA等主流仿真工具,并提供多样化的扩展资源,助力开发者高效实现创新算法。

  • API支持:提供丰富的接口,助力高效开发与集成
  • 一键环境安装:自动化搭建开发与仿真环境,省时省力
  • 模板迁移:便捷的项目模板迁移工具,快速切换开发场景
了解更多
功能特性

FutureDrive:工作流式开发解决方案

工作流管理

完整的工作流程管理,从项目初始化到最终部署,提供可视化的流程控制。

了解更多

仿真环境

支持Gazebo、CARLA等主流仿真器,提供丰富的场景库和自动化配置工具。

了解更多

扩展市场

丰富的扩展市场,提供各种功能节点、算法库和插件,满足不同开发需求。

了解更多

可视化开发

直观的可视化界面,地图编辑器,话题管理,让开发过程更加直观高效。

了解更多

场景管理

丰富的场景库管理,支持自定义场景创建,提供多种测试环境配置。

了解更多

硬件管理

开发者可以轻松接入各种硬件驱动,统一管理传感器、执行器等设备,提升系统扩展性。

了解更多
使用方案

各个版本体验一览

社区版

免费

开源使用

  • 基础工作流工具
  • 社区支持
  • 完整客户端体验
  • 高级仿真功能
  • 高级算法库
立即下载

专业版

付费

完整客户端体验

  • 完整客户端体验
  • 完整工作流套件
  • 社区支持
  • 高级仿真功能
  • 高级算法库
立即下载

企业版

付费

定制化解决方案

  • 完整客户端体验
  • 专业版所有功能
  • 更多设备支持
  • 专业技术支持
  • 定制化企业解决方案
立即下载
企业价值

FutureDrive:加速企业自动驾驶商业化

FutureDrive为企业提供从研发到量产的全流程解决方案。通过模块化架构和一体化平台,企业可以快速搭建开发环境,标准化开发流程,降低技术门槛和开发成本。支持多种仿真器集成,确保算法验证的全面性,帮助企业加速产品上市时间,提升市场竞争力。

开发周期缩短
技术成本降低
产品上市加速
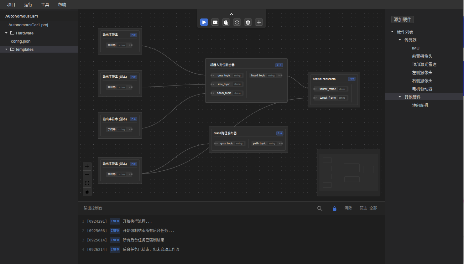
FutureDrive话题管理界面
用户反馈

社区用户评价

视频

技术演示

选择下载源

请选择您偏好的下载站点

GitHub Gitee

商业版请联系客服

感谢您对FutureDrive商业版的关注!
请联系我们的客服团队获取详细信息和报价。

邮箱: xautomove@foxmail.com